--> -->

Секреты управления ограничениями на уровне записей 1с

Узнайте, как эффективно работать с ограничениями на уровне записей в программе 1С:Предприятие. Получите ценные советы и рекомендации по оптимизации и обходу ограничительных факторов в вашей работе.


Аккуратно планируйте размеры полей и атрибутов: избегайте излишне больших значений, так как это может замедлить работу системы.

1С Ограничение доступа пользователям на уровне записей.

Используйте кластерные и некластерные индексы для быстрого доступа к данным и ускорения работы с записями.

Ограничение доступа к контрагентам на уровне записей в 1с ут 10.3 (RLS)

Не забывайте о возможности использования кэша для уменьшения нагрузки на сервер и повышения производительности программы.

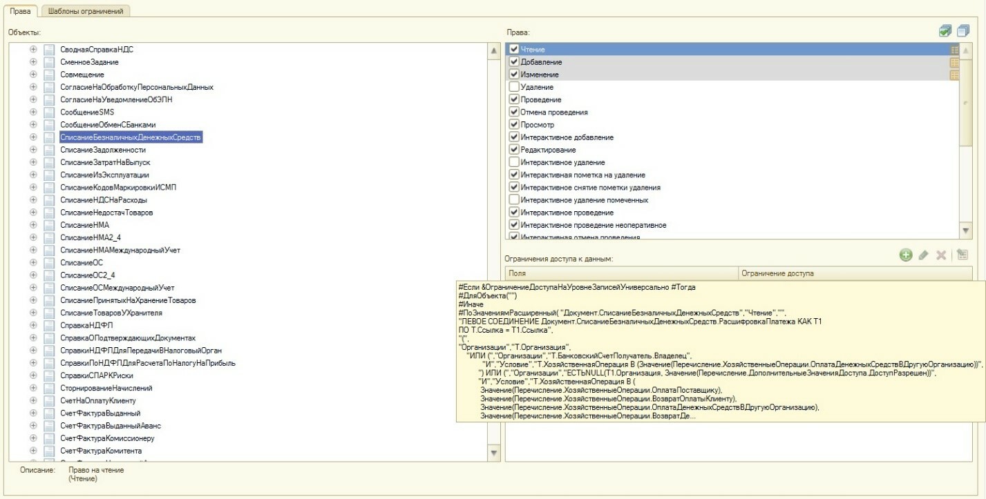
11. Настройка прав. Ограничение доступа на уровне записей (RLS) 1

Ограничьте количество одновременно выполняемых задач на уровне записей, чтобы избежать перегрузки и снижения производительности системы.

10 функций БСП, которые должен знать каждый программист 1С

Используйте индексы и ограничители для управления целостностью данных и избегайте ошибок при вставке и изменении записей.

Урок 12.3. Профили пользователей, ограничение доступа на уровне записей

Применяйте подходящие фильтры и условия выборки данных, чтобы избежать излишней нагрузки на систему и сократить время выполнения запросов.

Используйте кеширование данных, чтобы уменьшить количество обращений к серверу и ускорить работу с записями.

Занятие №9 - 1С РАЗРАБОТКА - RLS

Оптимизируйте процессы работы с записями, используя инструменты 1С:Предприятие, такие как индексы, фильтры и ограничители.

12. Настройка прав. Ограничение доступа на уровне записей (RLS) 2.

Постоянно отслеживайте и анализируйте производительность системы, чтобы своевременно вносить корректировки и улучшать процессы работы с ограничениями на уровне записей.

Обратитесь за помощью к специалистам, если вы столкнулись с проблемами или сложностями при работе с ограничениями на уровне записей в программе 1С:Предприятие.

Настройка RLS ограничение на уровне записей

Раздел: Азбука 1С