--> -->

Как определить налоговую базу налога на прибыль: подробное руководство

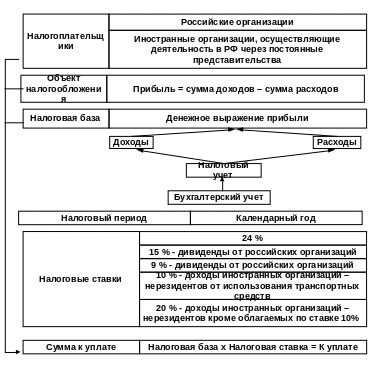
Налоговая база налога на прибыль - это основа для расчета суммы налога на прибыль, которую должны уплатить организации. Правильное определение налоговой базы является важным шагом для минимизации рисков налоговых проверок и уменьшения налоговых платежей. В этой статье мы расскажем о том, как определить налоговую базу правильно и защитить свою компанию от возможных налоговых проблем.


При определении налоговой базы необходимо учитывать все доходы, включая доходы от основной деятельности, а также проценты, дивиденды и прочие финансовые операции.

Казахстан - Жизнь в Казахстане - Большой выпуск

Не забывайте также учитывать все расходы, связанные с основной деятельностью, такие как зарплата сотрудников, амортизация оборудования и арендная плата.

Урок 21. Налог на прибыль организаций

При определении налоговой базы учитывайте возможные налоговые льготы и одноразовые вычеты, которые могут снизить сумму налога на прибыль.

Налоговая база по налогу на прибыль в РТ выросла в 1,5 раза

Внимательно изучите налоговое законодательство и узнайте обо всех возможных способах оптимизации налоговой базы.

Налоговый учет и расчет налога на прибыль - первый практический урок курса

Постоянно отслеживайте изменения в налоговом законодательстве и своевременно внесите все изменения в расчет налоговой базы.

Налог на прибыль. Базовый курс. Часть 1

Обратитесь за консультацией к налоговому эксперту или бухгалтеру, чтобы убедиться, что вы выполняете все правила и оптимизируете свои налоговые обязательства.

Не забывайте о возможности использовать особенности международного налогообложения для оптимизации налоговой базы и уменьшения налоговых платежей.

Налог на прибыль организаций (#12)

Внимательно составляйте отчетность и храните необходимые документы, чтобы в случае проверки со стороны налоговых органов вы могли доказать правильность определения налоговой базы.

НАЛОГ НА ПРИБЫЛЬ [инфографика]

Обучайте своих сотрудников и бухгалтеров правилам определения налоговой базы и контролируйте их работу.

Расчет налога на прибыль. Формула I Ботова Елена Витальевна. РУНО

Используйте специальное программное обеспечение для автоматизации расчета налоговой базы и упрощения процесса определения налога на прибыль.

Налог на прибыль: читаем налоговый кодекс, глава 25

#16 Налог на прибыль организаций за 1 квартал. Стажировка для бухгалтерии.